Master Qualité - Communication publique des résultats d'un stage de fin d'études
Master Qualité - UTC - rue du docteur Schweitzer - CS 60319 - 60203 COMPIEGNE Cedex - France - master-qualite@utc.fr - Téll : +33 (0)3 44 23 44 23

logo UTC

Avertissement : Si vous arrivez directement sur cette page, sachez que ce travail est un rapport d'étudiants et doit être pris comme tel. Il peut donc comporter des imperfections ou des imprécisions que le lecteur doit admettre et donc supporter. Il a été réalisé pendant la période de formation et constitue avant-tout un travail de compilation bibliographique, d'initiation et d'analyse sur des thématiques associées aux concepts, méthodes, outils et expériences sur les démarches qualité dans les organisations. Nous ne faisons aucun usage commercial et la duplication est libre. Si, malgré nos précautions, vous avez des raisons de contester ce droit d'usage, merci de nous en faire part, nous nous efforcerons d'y apporter une réponse rapide. L'objectif de la présentation sur le Web est de permettre l'accès à l'information et d'augmenter ainsi les échanges professionnels. En cas d'usage du document, n'oubliez pas de le citer comme source bibliographique. Bonne lecture...

Aide au Pilotage Stratégique : Du KPI à la Décision
OUALI_Bahaa-Eddine
Bahaa-Eddine OUALI
Référence bibliographique à rappeler pour tout usage :
Aide au Pilotage Stratégique : Du KPI à la Décision, OUALI Bahaa-Eddine, Université de Technologie de Compiègne, Master Qualité et Performance dans les Organisations (QPO), Mémoire d'Intelligence Méthodologique du stage professionnel de fin d'études, juin 2016, www.utc.fr/master-qualite, puis "Travaux", "Qualité-Management", Réf n° 369
RESUME

Aujourd’hui tout type d’organisation est confronté à un environnement de plus en plus incertain et complexe. Dans cet environnement, le risque est omniprésent lors de chaque prise de décision, sur tous les niveaux de l’organisation. Un risque décisionnel souvent évoqué face à la multiplicité et diversité des activités des entreprises. Face à toutes ces contraintes, la question qui ne quitte pas l’esprit des décideurs reste, comment être sûr d’avoir pris la bonne décision ?

Le défi étant de minimiser les sources d’incertitude qui peuvent influencer la vue du décideur. Il est essentiel de remonter à la source du problème et, par une approche qualité, analyser les différentes pratiques de gestion des données et des reportings remontés au top management. Le but sera d’optimiser les processus de reporting pour pouvoir maîtriser ces sources d’incertitude.

Cette étude retrace la recherche d’une solution par l’approche qualité pour assurer la maîtrise des données et ainsi garantir la visibilité et la transparence entre les différents niveaux de l’organisation.

 

Mots clés: Risque, Reporting, Top management


ABSTRACT

Nowadays, every type of organization is dealing with a more complex and uncertain environment. In such environment, whenever we tend to make a particular decision, the risk is omnipresent in all the organization levels.  Decision risk is substantially occurring in organizations that have multiple activities. Diversity & multiplicity are two major factors which can expose organizations to this risk. The main question which still remains in decision maker’s minds is how to be sure about making the right decision?

The challenge is to reduce the sources of uncertainty which can influence and blur the decision maker’s perspective. It is crucial to get to the root cause of the problem and, on a quality approach basis, to evaluate different practices which can be settled in order to manage data and all the reports forwarded to the top management. The purpose is to optimize the reporting process in order to control sources of uncertainty.

This study’s purpose in to search for a suitable solution based on a quality approach, in order to ensure data control and warrant visibility and transparency in all of the organization levels.

 

Key words: Risk, Reporting, Top management




Remerciements

Tout d’abord, je souhaiterai remercier l’équipe pédagogique de l’UTC pour l’excellence de sa formation dispensée, tout particulièrement Messieurs Gilbert FARGES et Arnaud DERATHE pour la qualité de leur encadrement et de leur disponibilité.

A tous mes enseignants pour l’achèvement et la participation à ma formation, en Master Qualité et Performances dans les Organisations.

Aux membres du jury qui ont bien voulu assister à la présentation et l’évaluation de mon travail.

Par ailleurs, je tiens à exprimer ma gratitude et ma reconnaissance profonde à mon encadrant professionnel Monsieur Mike TUMARAE, Coordinateur Qualité du Groupe, pour le temps qu’il m’a accordé tout au long de la période de mon stage, pour la motivation qu’il m’a transmise, ses réflexions perspicaces sur mes missions effectuées au sein du département qualité et pour m’avoir offert la possibilité de m’investir chez Valeo.

Je remercie également Monsieur Richard TELLIER, Directeur Reporting Qualité Groupe, pour sa confiance et ses directives judicieuses, ainsi que tous les collaborateurs de Valeo pour leur convivialité, pour l’accueil très chaleureux dont j’ai bénéficié et pour les échanges instructifs tout au long de la période de mon stage.

A mes amis et à mes camarades de l'Université de Technologie de Compiègne.

A ceux qui, de près ou de loin, ont contribué à l’élaboration de ce travail.

 

Merci.

Sommaire

Résumé_ III

Abstract IV

Remerciements

Liste des sigles

Glossaire

Liste des figures VIII

Liste des tableaux

Introduction

Chapitre 1 : Environnement Général 2

1        Contexte_ 2

1.1     La prise de décision factuelle : Une nécessité à toute organisation_ 2

1.2     Présentation de l’organisme d’accueil 3

1.2.1       Valeo, un des premiers équipementiers mondiaux_ 3

1.2.2       Une forte présence internationale_ 4

2        Enjeux du projet 5

2.1     Analyse SWOT_ 6

3        Problématique_ 6

3.1     PDS_ 8

4        Objectifs à atteindre_ 8

Chapitre 2 : La prise de décision en entreprise, pilier critique de sa performance  10

1        Mise en place de la méthode_ 11

1.1     Maîtrise du besoin (Analyser) 13

1.1.1       Comprendre le processus actuel 13

1.1.2       Analyse des pratiques du processus actuel 15

1.2     Conclusion de l’analyse de l’existant 20

2        Ajuster et développer 21

2.1     Vers un système de reporting performant 21

2.2     Capitalisation des connaissances : Richesse de toute entreprise_ 22

2.3     Gestion documentaire: Aligner facilité et rapidité_ 23

2.3.1       Système de codification des documents 24

2.3.2       Centralisation des documents 25

Chapitre 3 : Déploiement et bilan du projet 29

1        Mise en œuvre des solutions développées (Déployer) 29

2        Bilan et perspectives 31

Conclusion_ 33

Références bibliographiques

Annexes 34

 36

                    retour sommaire

Liste des sigles

 

BW: Business Warehouse

LLC: Lesson Learned Card

ISO : International Organisation for Standardization

CAC 40 : Compagnie des Agents de Change

GED : Gestion Électronique des Documents

KPI : Key Performance Indicator (Indicateurs clés de performance)

QQOQCP : Quoi ? Qui ? Ou ? Quand ? Comment ? Pourquoi ?


retour sommaire

Glossaire

 

Top Management : (Direction), personne ou groupe de personnes qui oriente et contrôle un organisme au plus haut niveau [1].

 

Reporting : C'est la présentation périodique de rapports et bilans analytiques sur les activités et résultats d'une organisation, d'une unité de travail ou du responsable d'une fonction, destinée à en informer ceux chargés de les superviser en interne ou en externe, ou tout simplement concernés par ces activités ou résultats [2].

 

Management du risque : approche comprise par les grands organismes qui ont la capacité de se faire aider par des services internes mais aussi par des prestataires en conseil spécialisés dans l’accompagnement pour la mise en œuvre de démarche qualité [3].

 

Risque : Les organismes de toutes sortes sont confrontés à des facteurs et des influences internes et externes, de sorte qu’ils ignorent s’ils vont atteindre ou dépasser leurs objectifs et, si oui, à quel moment et dans quelle mesure. L'incidence de cette incertitude sur l’atteinte des objectifs d’un organisme constitue le risque [4].

 

Capitalisation : c’est le passage de l’expérience à la connaissance partageable [5].

Indicateur : information choisie, associée à un critère, destinée à en observer les évolutions à intervalles définis [6].


retour sommaire

Liste des figures

Figure 1 : Presence mondiale de Valeo [8] 5

Figure 2 : Matrice swot [source : Auteur] 6

Figure 3 : QQOQCP [9] 7

Figure 4 : Planification dynamique stratégique du projet [9] 8

Figure 5 : processus de prise de décision [source : auteur] 10

Figure 6 : Roue de Deming appliquée au projet [9] 12

Figure 7 : processus de reporting [source : auteur] 14

Figure 8 : Rapports elaborés niveau groupe [source: auteur] 16

Figure 9 : analyse causale [source : auteur] 19

Figure 10 : Processus de generation du quality daily report [source : Auteur] 21

Figure 11 : processus de generation du quality daily report modifié [source : auteur] 22

Figure 12 : processus de capitalisation (llc) actuel [source : auteur] 22

Figure 13 : systeme de codification [source : auteur] 24

Figure 14 : Outil de centralisation de documents [source : auteur] 26

Figure 15 : processus d'utilisation de l'outil [source : auteur] 28

Figure 16 : Phases de deploiement [source : auteur] 30

Figure 17 : Perspectives [source : auteur] 32


 32



retour sommaire

Liste des tableaux

Tableau 1 : choix de la solution [source : auteur] 26

Tableau 2: Bilan actions/resultats [source : auteur]


retour sommaire

 31


Introduction



Ayant bouclé mon parcours d’études d’ingénieur en génie industriel, j’ai pu, suite à cette formation polyvalente, découvrir les différents aspects de l’industrie, leurs points de synergie et leurs différences. Particulièrement attiré par le domaine de la qualité, c’est donc tout naturellement que je me suis tourné vers l’Université de Technologie de Compiègne pour y développer mes compétences et canaliser mes connaissances inhérentes à ce secteur qui m’inspire.

J’ai eu l’opportunité, durant mes précédentes expériences professionnelles dans le secteur automobile, d'acquérir une vue terrain en me confrontant à plusieurs problématiques rencontrées au niveau des sites de production. Dans le domaine de la qualité, rester sur ses acquis est inacceptable. C’est dans cette quête d’évolution que j’ai choisi d’enrichir mon expérience terrain avec une vision purement managériale.

Valeo Management Services, siège social du géant équipementier Valeo, m’a paru le choix idéal pour mener à bien mon projet de fin d’études. Répondant parfaitement, d’un côté à ma vision professionnelle ainsi qu’à mon background associé au secteur automobile d’un autre.

Étant directement rattaché au coordinateur reporting qualité, ma principale mission était d’améliorer les systèmes d’information et de reporting du groupe et de ce fait d’assurer la transparence et la visibilité entre la direction du réseau qualité et ses acteurs. Le but de cette approche étant de diminuer les sources d’incertitude qui brouillent la vision du top management pouvant influencer le processus décisionnel.

Je vous invite, en parcourant ce mémoire, à découvrir l’ensemble des travaux et méthodologies appliquées pour résoudre la problématique rencontrée. Le premier chapitre décrira un chemin allant du contexte général du projet à la problématique précise qui sera traitée par la suite, tout en s’attardant sur ses enjeux et objectifs. Le deuxième détaillera la méthodologie appliquée tout au long de la phase de résolution et d’amélioration. Enfin, un bilan des résultats obtenus et/ou escomptés des actions réalisées sera dressé.

retour sommaire

Chapitre 1 : Environnement Général

1      Contexte

1.1   La prise de décision factuelle : Une nécessité à toute organisation

 

Dans toute entreprise, se prennent régulièrement des décisions qui vont conditionner et orienter son avenir. Il y a ainsi des décisions de financement (Augmentation du capital), des décisions d'investissement (Automatisation d'une industrie, innovation), ou encore des décisions d'exploitation (Suivi des stocks). En général, ces décisions ne sont pas autonomes (elles sont en effet limitées par les contraintes du marché, de la concurrence et de la législation). La norme ISO 9000 :2015 vient confirmer la criticité de ce domaine en affirmant que “La prise de décision fondée sur des preuves” est l’un des sept principes du management de la qualité [1].

En effet, selon la norme ISO 9000 :2015, la prise de décision reste un processus où règne complexité et incertitude. Ce processus implique souvent de multiples types de données d’entrée, ainsi qu’une interprétation (décision) qui peut être subjective. Il est donc primordial de recenser et appréhender les relations cause à effet et les conséquences involontaires potentielles [1]. D’où l’importance de l’analyse des faits, des preuves et des données. Encore faut-t-il que ces dernières soient pertinentes et appropriées à la problématique de l’organisme, au lieu de tout mesurer et de se retrouver inondé de données alors qu’on cherche avant tout des éléments éclairants [7].    

Pour illustrer l’importance d’une approche factuelle de décision, prenons l’exemple de Tesco, groupe international de chaînes d’épiceries et de marchandises générales en Grande-Bretagne. Tesco gère aujourd’hui l’un des programmes de fidélisation les plus florissants jamais créés, comptant plus de 14 millions d’utilisateurs. « Notre entreprise est passée d’une organisation intuitive à une organisation analytique, souligne Simon Uwins, directeur du marketing de Tesco. Notre réalité est beaucoup plus complexe aujourd’hui qu’elle ne l’a été. Nous n’oublions pas notre côté intuitif, mais grâce à de meilleures données, nous avons amélioré notre réflexion, et nos données nous permettent de poser les bonnes questions en toute confiance. Vous pouvez obtenir toutes les données que vous voulez, mais la clé est de savoir les utiliser pour poser les bonnes questions [7]. »

La partie suivante va contenir une description de l’organisme d’accueil ainsi que les enjeux et les objectifs du projet qui m’a été attribué.


1.2   Présentation de l’organisme d’accueil

1.2.1  Valeo, un des premiers équipementiers mondiaux

 

Valeo est un célèbre équipementier automobile, partenaire de la majorité des constructeurs automobiles dans le monde. Fortement orienté vers l’aspect technologique, Valeo offre  des systèmes et équipements innovants qui contribuent à la réduction des émissions de CO2, l'amélioration continue  de la performance des véhicules et le déploiement du secteur de la conduite intuitive.

L’activité principale de Valeo se répartit en 4 Pôles essentiels ainsi qu’une seconde activité annexe « Valeo Services ».


 

Le Pôle Systèmes de Propulsion développe des solutions de propulsion innovantes visant à réduire la consommation de carburant et les émissions de CO2.

Le Pôle Systèmes Thermiques développe et fabrique des systèmes, des modules et des composants assurant la gestion de l’énergie thermique du groupe motopropulseur ainsi que le confort de chaque passager dans l’habitacle.

Le Pôle Systèmes de Confort et d’Aide à la Conduite développe des systèmes d’interface entre le conducteur, le véhicule et son environnement, contribuant à l’amélioration du confort et de la sécurité.

Le Pôle Systèmes de Visibilité conçoit et produit des systèmes innovants qui assurent au conducteur une parfaite visibilité, contribuant ainsi à sa sécurité et à celle de ses passagers.

Valeo Service fournit des pièces de rechange aux constructeurs automobile et au marché de la Rechange indépendante. Il propose à tous les réseaux de rechange dans le monde une large gamme de produits et services.

1.2.2  Une forte présence internationale

 

Pour servir ses clients partout dans le monde et répondre efficacement à leurs demandes, Valeo est présent dans 30 pays répartis sur quatre continents : l'Europe (France, Allemagne, Royaume-Uni, Belgique, Espagne, Hongrie, Irlande, Italie, Pays-Bas, Pologne, République Tchèque, Roumanie, Russie), l'Amérique (États-Unis, Brésil, Argentine, Mexique), l'Afrique (Afrique Du Sud, Egypte, Maroc, Tunisie) et l'Asie (Chine, Corée du Sud, Inde, Indonésie, Japon, Thaïlande, Turquie).

Au 31 Décembre 2015, elle présente 82 800 collaborateurs dans l'ensemble de ces 30 pays, possède 17 centres de recherche, 35 centres de développement, 134 sites de production, et 15 plateformes de distribution. Elle cultive une présence aux quatre coins de la planète. Le groupe peut ainsi répondre aux défis du marché, en ayant, selon les besoins, une approche mondiale et/ou locale dans ses relations avec les constructeurs.

Outre la politique de réduction de CO2, dans un contexte de mondialisation, l'un des objectifs de Valeo est d'intensifier sa présence en Asie, ainsi que dans les pays émergents. En effet, au jour d'aujourd'hui, l'Asie représente plus de 50% de la production automobile mondiale. Cet état est amené à s'intensifier dans les prochaines années.

ValeoMondeFig1

Figure 1 : Presence mondiale de Valeo [8]



En juin 2014, Valeo réintègre le CAC 40 après avoir vu en quatre ans une hausse pratiquement continue de son cours en Bourse qui est passé d'un peu plus de 31 euros en novembre 2012 à plus de 130 euros en Mai 2016, soit une hausse de 420%[8].

 

1      Enjeux du projet

 

Dans un environnement caractérisé par la multiplicité et la diversité de ses activités, dispersées géographiquement, le  processus de prise de décision reste incertain engendrant ainsi des risques touchant l’entreprise dans sa pérennité. La recherche de l’objectivité doit demeurer un but primordial. Un processus de prise de décision fondé sur des preuves rationnelles est davantage susceptible de produire les résultats escomptés.

Pour optimiser son processus de prise de décision, le département Qualité de Valeo Management Services dépend de son système reporting qualité. Ce système englobe les différents KPI nécessaires à fournir des données exactes et fiables au top management. L’exactitude des informations constituant le reporting ainsi que la pertinence des KPI choisis jouent un rôle critique dans la qualité des décisions prises.

C’est dans ce cadre, au sein du siège Valeo Management Services, que les missions du stage viennent s’inscrire pour tracer et réduire les causes de l’incertitude décisionnelle du top management et ainsi optimiser le processus de prise de décision.

1.1   Analyse SWOT

 

Afin d’avoir une vue globale de l’ensemble des risques et opportunités entourant le projet, l’analyse SWOT vient décrire ces enjeux de deux points de vue distincts : Interne et externe.

SWOTFig2

Figure 2 : Matrice swot [source : Auteur]


1      Problématique

 

Afin de mieux cerner la globalité des aspects de la problématique et tirer au clair les objectifs et acteurs visés par le projet, une analyse QQOQCP a été élaborée :

QQOQCPFig3

Figure 3 : QQOQCP [9]


Suite au résultat de l’analyse, l’objectif est donc de réduire les écarts listés ci-dessus (Comment ?) en agissant sur chacun de ses facteurs et ce, tout en tenant compte des contraintes et exigences de l’entreprise. Afin d’atteindre les résultats escomptés, la solution tendra à viser deux points primordiaux :

1. L’amélioration du système reporting groupe existant;

2. L’instauration et le déploiement d’un système de gestion documentaire standard adéquat.

 

La bonne maîtrise du besoin et la mise en place des moyens de résolution adaptés constituent les clefs de réussite de ce projet.

 


 

1.1   PDS

Ci-dessous la planche de synthèse allégée de la planification dynamique stratégique concernant le projet :
 

PDSFig8

Figure 4 : Planification dynamique stratégique du projet [9]

1      Objectifs à atteindre

Ce stage a pour but d’améliorer la démarche de prise de décision par le top management du département qualité et cela en agissant sur plusieurs leviers propres à cette démarche :

Qualité :

Garantir l’exactitude et la fiabilité des données

L’organisme doit s'assurer que les données et les informations sont suffisamment exactes, fiables et sûres[1];

Garantir l’accessibilité des informations aux acteurs:

L’organisme doit assurer la disponibilité de toutes les données nécessaires auprès des personnes concernées[1];

Capitaliser et suivre les décisions prises:

L’organisme doit prendre des décisions et entreprendre des actions fondées sur des preuves, tout en tenant compte de l'expérience et de l'intuition[1].

Coûts :

Les actions ou outils développés doivent être basés sur l’existant pour minimiser au maximum les coûts qu’ils engendrent.

Délai :

Les solutions doivent être en phase de déploiement dans un délai de 6 mois.



retour sommaire


Chapitre 2 : La prise de décision en entreprise, pilier critique de sa performance

 

Incertitude, complexité, divergences d'intérêts… Prendre une décision en entreprise n’est pas chose aisée mais nécessaire à accroître sa performance. Pour accomplir sa mission de façon optimale, le décideur doit se caractériser d’un parfait rationalisme. Ceci signifie qu'il a des objectifs clairs et explicites, stables dans le temps, mutuellement indépendants. Cet individu doit disposer aussi d'une connaissance exhaustive des choix possibles et doit être capable d'anticiper toutes les conséquences de ces choix. Or, l'économiste américain Herbert Simon a montré que ce cadre est abstrait car les décideurs ne calculent pas tout, ne peuvent pas tout prévoir[10].

Pour un décideur, le processus de prise de décision peut s’illustrer par les étapes suivantes:

  DécisionProcessFig5

Figure 5 : processus de prise de décision [source : auteur]

Phase de formalisation du désir ou prise en compte de l'alerte
-    Prise de conscience de la situation
-    Évènement qui déclenche la nécessité d’une réaction appropriée, ou une opportunité qui mérite que l'on s'y attarde

Phase d'instruction
-    Collecte d'informations
-     Consolidation et analyse informations collectées (Activité de reporting)
-    Assurer la transparence et l’accessibilité du flux d’informations par les acteurs concernés

Phase de choix

-    Évaluation des risques
-    Évaluation des facteurs de succès
-    Décision prise, solution choisie
-    Plan d’action élaboré
-    La décision est théoriquement viable

Phase d'exécution

-    Passage à l'action
-    Définition des actions, des objectifs, de la métrique
-    Définition des acteurs concernés
-    Définition des responsabilités

En tant que responsable d’outils et développement au sein du département reporting qualité, ma mission consistait d’intervenir au niveau de la seconde phase étant donné son degré de criticité dans le processus de prise de décision. En effet, la phase d’instruction est cruciale, vu qu’elle permet de recueillir les données qui édifieront la base sur laquelle le décideur appuiera son choix.

On déduit alors qu’en symbiose avec la problématique décelée dans le premier chapitre, la partie suivante portera sur l’amélioration de la phase d’instruction en :


1      Mise en place de la méthode

Dans une logique d’adaptation de la roue de Deming au besoin exprimé par le projet, le cycle adéquat à la résolution de la problématique s’approche sensiblement des étapes ci-dessous:

DEMINGFig6

 

Figure 6 : Roue de Deming appliquée au projet [9]


Chacune de ces étapes souligne des objectifs précis:

Cette première étape consiste à effectuer un diagnostic pour définir l’état initial des axes traités par le projet. La réussite de cette étape est en phase avec la bonne compréhension du besoin (1.1 Maîtrise du Besoin) et est ainsi primordiale pour la réussite du projet.

Dans cette deuxième étape, après la définition du besoin qui servira de base, le but sera de déterminer les pistes d’actions et d’amélioration qui seront apportées au processus actuel. L’objectif est donc de définir le “Comment ?” en tenant compte des contraintes du projet.

Les actions précédemment définies seront mises en œuvre durant cette étape. C’est une étape clé du projet vu qu’elle englobe des aspects techniques, financiers et humains qui s'ajoutent aux contraintes projet.

La dernière étape du projet vise la mise en pratique des solutions élaborées. Un accompagnement étroit des pratiques et/ou outils déployés est indispensable lors de cette phase. La maîtrise du facteur humain face aux changements engendrés par l’évolution du projet est critique à la réussite de cette étape et donc, globalement, du projet.

1.1   Maîtrise du besoin (Analyser)

 

Cette étape permet d’étudier la demande du projet. Elle a pour enjeu de valider le besoin qui génère le projet. Autrement dit, une définition exacte du “Quoi” du projet. Concrètement, cette première phase se matérialise par:

   Une analyse de l'existant;

   Écoute du besoin des acteurs du projet. 

Dans le cadre de ce projet et plus précisément sa problématique qui, comme démontrée au premier chapitre, repose sur deux points essentiels, l’analyse de l’existant se focalisera sur ces deux points:

     L’amélioration du système reporting groupe existant;

     L’instauration et le déploiement d’un système de gestion documentaire standard adéquat.

 

1.1.1  Comprendre le processus actuel

 

Au niveau du groupe sont consolidées toutes les données émises par l’ensemble des sites de l’entreprise au niveau mondial.

Tout commence donc par une collecte de données qui alimentent les bases de données du groupe. Ce flux énorme de données suit un processus d’organisation qui a pour but de transformer ces données brutes en informations exploitables. Ayant récolté les informations nécessaires pour élaborer un reporting, encore faut-il les organiser. Un très grand nombre de données risque de détourner l'attention du décideur et de perturber la perception du message.

Il est essentiel de se focaliser uniquement sur les informations pertinentes qui démontrent les facteurs et résultats de performance de l’entreprise. Ces informations, ou indicateurs, sont définis au niveau management du département concerné (Dans ce cas, le département Qualité). Une fois les informations à consolider et la structure du rapport sont définies, vient la partie de l’élaboration du reporting et sa diffusion. C’est la base sur laquelle le décideur aura une vision sur les activités du groupe et bâtira ses décisions.

L’étude portera sur cette étape en énumérant les pratiques existantes. La figure suivante résume le processus de reporting (ensemble d’activités transformant des données d’entrée en données de sortie [11]). 

  DailyProcessFig7

Figure 7 : processus de reporting [source : auteur]




L’analyse inclura les pratiques de collecte de données ainsi que les étapes d’élaboration et de diffusion du reporting.

La collecte des données, est une étape effectuée dans les différents sites à l'échelle mondiale. Sur une période donnée, en suivant un processus interne spécifique à chacun des sites, ces derniers exportent les données inhérentes à leur activité (Production, services…). Ces données sont ensuite stockées dans les bases de données de l’entreprise en attente de traitement.

L’élaboration du reporting, nécessite une manipulation précise des données recueillies dans les étapes précédentes. Le but de cette étape est de donner une vision transparente sur ce qui se passe au niveau des sites de l’entreprise. Cela contribuera de façon significative à la baisse des facteurs d’incertitude qui brouillent la rationalité du décideur. Plusieurs types de reporting peuvent être élaborés selon leur fréquence périodique ou les données qu'ils reflètent. L’élaboration d’un rapport demande un niveau d’interactions humaines non négligeable qui pourrait être source d’erreurs.

La diffusion du reporting, vient après l’élaboration de ce dernier. Une liste d’acteurs est définie pour chaque type de reporting. Les fichiers sont ensuite partagés dans les réseaux et portails internes dédiés et enfin stockés comme documentation interne du groupe. Cette phase doit obligatoirement reposer sur un système de gestion de documentation robuste, pouvant garantir la disposition des fichiers aux utilisateurs concernés.

Comme expliqué dans la dernière phase (Phase de la diffusion), il est obligatoire que le système de reporting soit chapeauté par un système de gestion documentaire solide. Il permet à “L’organisme de conserver des informations documentées pertinentes comme preuves des résultats[1].” Comme indiqué également dans la norme ISO 9000, tout organisme doit assurer la disponibilité de toutes les données nécessaires auprès des personnes concernées [1].

Il est donc essentiel d’inclure les pratiques actuelles du système de gestion documentaire dans l’analyse de l'existant.

1.1.1  Analyse des pratiques du processus actuel

 

L’élaboration de reportings est l’une des missions qui font partie de mon périmètre d’activité. Cet état des lieux se basera donc sur la pratique des étapes expliquées précédemment. 


 

1.1.1.1        Collecte des données:

Les sites de production remontent les données reflétant leurs activités au groupe. Pour mieux discerner les pratiques de la collecte de ces données, il faut remonter à leur source. Dans le but d’avoir une vision claire et transparente sur ces pratiques, des visites de site sont nécessaires. La visite permet, à travers des entretiens avec les acteurs concernés, de tracer les activités de reporting au niveau du site et par la suite comparer ce qui se fait avec ce qui est attendu de la part du groupe. Cette étape reste hors périmètre des missions de ce stage.

1.1.1.2        Élaboration du reporting:

Plusieurs reporting sont élaborés au niveau du groupe, suivant différentes fréquences. La figure suivante donne une vision simplifiée sur les différents rapports groupe.

 

QualityDailyFig8


Figure 8 : Rapports elaborés niveau groupe [source: auteur]


 

Le Group Quality Daily Report est un rapport central dans le processus de reporting qualité du groupe. De ce dernier découlent la plupart des rapports qualité déployés au niveau groupe. Il constitue l’interface centrale du réseau qualité et donne, en détails, les résultats et facteurs qualité des sites au niveau mondial. L’analyse se penchera donc sur les pratiques concluant à l’élaboration de ce dernier, et ce sur les directives de  la norme ISO 9000 cités au premier chapitre.

1.1.1.1.1  Fiabilité et exactitude des données  

Une procédure standard décrit de façon exhaustive comment élaborer ce rapport. En parcourant les différentes clauses de cette procédure, on s'aperçoit du taux élevé d’interactions humaines avec les fichiers constituant le rapport. Ce sont des étapes qui peuvent, suite à une erreur (facteur humain), nuire à l’exactitude des données et donc brouiller la vision du décideur. L’idée sera donc de revoir l’ensemble de ces “tâches manuelles” et étudier la possibilité de les minimiser en automatisant ces parties du processus d’élaboration du rapport.

1.1.1.1.2  Accessibilité des informations aux acteurs concernés

Cette partie de l’analyse des pratiques traitera sur deux points fondamentaux :

Durée de la création du rapport

Le rapport doit être diffusé aux managers du réseau qualité à 10h (CET) précise. En effet, la ponctualité de l’envoi est importante vu que différentes réunions sur différents niveaux (Stratégiques, Administratifs, Opérationnels…) se basent sur ce rapport journalier. Il est donc essentiel de maîtriser la durée de sa création. Or, le temps de l’import des données n’est pas constant et diffère selon le volume de données importées. Par conséquent l’heure de diffusion n’est pas maîtrisée.

Diffusion des reportings élaborés

Une fois le rapport généré, il est diffusé aux acteurs concernés dans le réseau qualité. Une liste prédéfinie de récepteurs est renseignée dans la procédure du rapport et est mise à jour régulièrement par le responsable reporting qualité. Ce point sera amplement étudié dans la partie La diffusion du reporting.

1.1.1.1.3  Capitalisation et suivis des décisions prises

Capitaliser les connaissances de l'entreprise c'est considérer les connaissances utilisées et produites par l'entreprise comme un ensemble de richesses constituant un capital, et en tirer des intérêts contribuant à augmenter la valeur de ce capital [12]. C’est dans cette vision que le management des connaissances est un pilier essentiel dans le processus du reporting. Sa valeur ajoutée est de tirer des leçons des différents incidents rencontrés par l’entreprise. Ces leçons alimenteront par la suite les standards et bonnes pratiques de l’organisme.

Le processus actuel de la capitalisation des données, qu’on nommera LLC (Lesson Learned Card), est décrit dans l’Annexe 1 .

Le processus se déclenche directement après que le responsable qualité ait identifié et enregistré la cause racine d’un incident dans la base de données appropriée, et cela en générant automatiquement un “LLC Draft”, une fiche de description de l’incident avec les différentes données qui y sont reliées. Cette fiche doit passer par l’étape de validation qui sera faite par un comité technique spécialisé. Suite à la décision du comité technique la LLC a trois issues possibles:

Cette troisième option ne nécessite pas la mise à jour ou création de standard groupe.

Suite à plusieurs entretiens avec les acteurs concernés par le processus de capitalisation, quelques lacunes dans le processus commencent à émerger. L’ensemble de ces remarques peuvent être résumées par:

Comprendre les causes:

Il est nécessaire d’effectuer une analyse causale afin d'identifier la cause racine

  AnalyseCausaleFig9

Figure 9 : analyse causale [source : auteur]



En conclusion, la cause racine est le flux important d’informations à traiter par le comité technique.

1.1.1.1.1  La diffusion du reporting

Comme évoqué dans la partie précédente, une fois généré, le reporting est envoyé à une liste spécifique prédéfinie. Cela sert essentiellement à garantir la visibilité de l’information par les acteurs concernés. Néanmoins, il est aussi essentiel de stocker les différents reportings diffusés. En analogie avec cette logique, l’analyse portera aussi sur le processus de gestion documentaire.

La gestion documentaire est un processus vital à l’entreprise. En effet, une mauvaise gestion des documents peut la conduire à perdre des informations importantes et, dans le pire des cas, menacer sa pérennité.

On trouve effectivement les différents rapports, instructions et procédures du réseau qualité dans les portails appropriés. Par contre, une gestion efficace de ces documents reste nécessaire. Les principales difficultés rencontrées avec le système actuel sont :

1.2   Conclusion de l’analyse de l’existant

Le bilan suivant découle de l’analyse faite précédemment:

   L’élaboration du reporting requiert un taux important d'interactions manuelles avec le fichier, d’où la majorité des erreurs sur ce dernier;

   Minimiser le facteur d'interaction humaine

   Le temps nécessaire à l’élaboration du rapport est important et variable, donc non maîtrisé. D’un autre coté le rapport est sous la contrainte d'être diffusé à 10h (CET);

   Optimiser la gestion du temps et la disposition des tâches

   Le système documentaire du réseau qualité ne suit pas de système de codification;

   Élaborer un système de codification au sein du réseau qualité

   La gestion documentaire du réseau qualité n’est pas centralisée;

   Développer une solution de gestion documentaire au sein du réseau qualité

   Récurrence des mêmes incidents.

   Optimiser le processus de traitement des LLC

La partie suivante se concentrera sur l’application des actions d’amélioration identifiées ci-dessus.

 

 

2      Ajuster et développer

En parcourant les différentes phases du périmètre du projet, il a été possible de faire émerger les causes racine de la problématique. L’étape suivante sera d’élaborer un plan d’actions avec les différentes solutions et améliorations à mettre en place. Pour ce faire, et en se basant sur l’analyse faite précédemment, les actions d’amélioration se baseront sur trois leviers essentiels.

2.1    Vers un système de reporting performant

    Minimiser le facteur d’interactions humaines lors de la génération du rapport;

   Optimiser la gestion du temps lors de l’élaboration du rapport.

L’idée est d’adopter une approche proactive de la gestion du risque, ce dernier étant le retard de la diffusion du rapport et/ou qu’il contienne des données erronées suite à une erreur humaine.

La gestion proactive des risques présente de nombreux avantages par rapport à l'approche réactive. Plutôt que d'attendre que les problèmes se présentent avant d'y répondre, le principe de cette approche est de minimiser la possibilité qu'ils se produisent dès le départ.

Dans cette logique d’anticipation, il est primordial d’analyser dans les détails la procédure qui permet de générer le rapport et ainsi que les pratiques qui en découlent. Le but sera d’optimiser le temps d’élaboration de ce dernier. Pour ce qui concerne les interactions humaines lors de la génération du rapport, des formules et macros automatisant la circulation des flux de données ont été implémentées aux fichiers entrant dans sa préparation. Une étape de vérification a été adaptée à ces fichiers afin de valider les données avant diffusion.

Ci-dessous la description du processus simplifié de la génération du rapport :

  DailyReport1Fig10
 
FIGURE 10 : PROCESSUS DE GENERATION DU QUALITY DAILY REPORT [SOURCE : AUTEUR]


Le déroulement complet de la procédure prend plus d’une heure, l’étape qui consomme le plus de temps est la phase d’import des données du BW (Business Warehouse).

Pour anticiper le risque de la non maîtrise du temps de génération du rapport, l’idée était de dispatcher le processus initial sur deux phases.

     Une première phase de préparation du rapport (Faite la veille du jour du rapport);

     Une deuxième phase de finalisation du rapport (Faite le jour de diffusion de rapport).

Le processus se présentera donc comme suit:
  DailyReport2Fig11
  FIGURE 11 : PROCESSUS DE GENERATION DU QUALITY DAILY REPORT MODIFIE [SOURCE : AUTEUR]


On constate une baisse de temps de 50% par rapport au processus initial, ce qui garantira la réalisation du rapport dans les délais accordés.

1.1   Capitalisation des connaissances : Richesse de toute entreprise

   Optimiser le processus de traitement des LLC

Dans une approche d’amélioration du processus existant, l’idée sera d’agir sur la cause racine du dysfonctionnement du système de traitement des LLC préalablement identifiée (Comprendre les causes).

La cause racine étant le taux de fiches énorme qui est directement envoyé au comité technique afin de le traiter et décider de son issue. Il faut donc se focaliser sur l’étape en amont à l’évaluation du comité technique.
  LLCV1Fig12
FIGURE 12 : PROCESSUS DE CAPITALISATION (LLC) ACTUEL [SOURCE : AUTEUR]


Le taux important de fiches générées pas les sites cause un goulet d’étranglement (point d'un système limitant les performances globales d'un flux de données d'une organisation) à l’étape de l’évaluation de ces fiches par le comité technique. Dans le but d’apporter plus de fluidité au système de capitalisation actuel, il faut revoir le processus de traitement des fiches LLC générées par les sites.

L’objectif est donc de réduire le taux de fiches envoyées au comité technique, cela se fera en améliorant le processus en amont toujours dans une logique d’anticipation du risque.

En allant à la source du problème, au niveau du comité technique, des solutions ont commencé à émerger. Il s’est avéré que le problème réside dans la création automatique des fiches LLC après chaque fermeture d’incident. Un grand nombre de fiches reçues par le comité ne sont pas assez pertinentes pour alimenter un standard ou une pratique, que ça soit au niveau groupe, réseau ou site. La solution est donc de revoir l’automatisation de la création des fiches LLC directement après la fermeture de l’incident et d’ajouter plutôt une étape de validation au niveau du site concerné par la fiche lui permettant d’acheminer la fiche au niveau de déploiement concerné. Le nouveau processus est décrit de façon explicite dans l’annexe 2.

En phase avec les conclusions ci-dessus, la création automatique des fiches LLC est annulée et remplacée par une validation faite au niveau du site. Cette étape de validation permettra de canaliser la fiche LLC vers le niveau de déploiement qui lui est associé.

En appliquant ces modifications, le processus gagne considérablement en efficacité, la charge d’évaluation des fiches LLC étant dispatchée entre le comité technique et les sites concernés par l’incident.

1.1   Gestion documentaire: Aligner facilité et rapidité

   Élaborer un système de codification documentaire au sein du réseau qualité

   Développer un outil de gestion documentaire au sein du réseau qualité

Un système de documentation est déjà mis en place mais ce dernier manque, comme conclu auparavant,  de clauses importantes pour son bon fonctionnement à savoir :

     Centralisation des fichiers de documentation;

     Système de codification des documents.

1.1.1  Système de codification des documents

L’organisme doit s’assurer de l’identification et la description des informations documentées (par exemple leur titre, date, auteur, numéro de référence)[13].

La codification ou le référencement du document fait partie de la première étape du cycle de vie du document. Effectivement, lors de sa création, chaque document qualité doit avoir un identifiant unique. Ce code sert à :

L’objectif est donc de créer un standard qui a pour but de définir le mécanisme de référencement des documents du réseau qualité dans un premier temps, et de l’ensemble du groupe dans un second temps. Ce standard décrit les règles pour attribuer un identifiant unique à tous les documents du réseau.

Mécanisme d’identification

La référence du document doit permettre à l’utilisateur de voir, au premier coup d’œil, les informations-clés concernant le document. En partant de ce principe, le système d’identification conçu suit la structure suivante:

ABC - Funct - ID - V

Avec:

  CodificationFig13
  FIGURE 13 : SYSTEME DE CODIFICATION [SOURCE : AUTEUR]


Il est important de noter que le code attribué à la révision a été repensé afin de pouvoir donner plus de visibilité sur le document modifié. Le code donné à la première version est “A01”, lors d’une modification jugée majeure la lettre “A” est incrémentée. Dans le cas contraire, si la modification est jugée mineure c’est le chiffre “01” qui sera incrémenté.

1.1.1  Centralisation des documents

Pour instaurer un système de centralisation des documents dans la méthode de gestion documentaire existante, plusieurs solutions sont envisageables. Il faut cependant peser les avantages et inconvénients de chaque solution et choisir celle qui présentera le meilleur équilibre.


Solution 1


Solution 2


Solution 3

 

Adapter une solution de Gestion Électronique de Documents (GED) [14]

 

 

Créer un tableau Google Spreadsheet à faire remplir à chaque ajout de document

 

Développer un outil web simple d’utilisation 

Avantages

     Outil de gestion documentaire complet;

 

     Pas de phase de développement.

 

 

 

Avantages

   Outil simple que tout le monde a l’habitude d’utiliser;

 

   Ne nécessite pas de développement;

 

   Disponibilité en ligne.

Avantages

       Ergonomie et simplicité d’utilisation;

       Outil Web donc disponibilité en ligne;

       Personnalisable (s'adapte parfaitement au besoin);

       N’engendre pas de coûts supplémentaires.

 

Inconvénients

 

     N’est pas en phase avec l’objectif coût du projet (se baser sur l’existant);

 

     Est un outil de gestion documentaire complet, il ne traite pas que la centralisation des documents.

 

 

Inconvénients

 

     Procédure d’ajout de document manuelle et fastidieuse (Risque d’erreur);

 

     Interface non ergonomique.

Inconvénients

 

     Nécessite une étape de Développement et paramétrage;

 

     Nécessite une assistance externe (Département Informatique).

Tableau 1 : choix de la solution [source : auteur]



1.1.1.1        Justification de l’alternative choisie:

La solution la plus alignée au besoin est la solution 3. Cette option va permettre à l’aide d’un outil web de centraliser la gestion des fichiers constituant la base documentaire du réseau qualité. Les inconvénients relatifs à cette solution ne vont pas à l’encontre du besoin (Ergonomie et simplicité de l’utilisation), ou encore des objectifs du projet (Coût). Cet outil permettra de :

     Stocker les documents du réseau sur des espaces appropriés en ligne;

     Générer une interface d’affichage de ces documents en ligne;

     Possibilité de filtrer selon des paramètres personnalisables (Ex: Nom, Référence, Date de dernière modification du fichier…);

     Possibilité d’ajouter/Mettre à jour un fichier de façon simple et rapide.

 

Quand simplicité résonne avec performance

Dans une première phase il est primordial d’écouter et comprendre le besoin exact par rapport à cet outil. Cela a été fait suite à plusieurs entretiens avec les parties concernées pour mieux déceler et comprendre la demande. La figure suivante donne un aperçu sur l’outil élaboré.
  GestionDocFig14
FIGURE 14 : OUTIL DE CENTRALISATION DE DOCUMENTS [SOURCE : AUTEUR]


Avec les éléments suivants:

 

 

1- Différents types de filtres :

     Filtre texte (Référence, Nom du document): Permet une navigation rapide vers le document cherché, que ce soit par Référence ou pas Nom du fichier;

     Filtre sous forme liste déroulante de choix (Type de fichier, réseau): Permet de choisir le type du fichier (Instruction, Procédure…) et le réseau concerné (Qualité, R&D…);

 
ListeFig

     Filtre de date glissant (Date de dernière révision): Permet, d’un simple clic, de choisir une plage de dates ou encore une date précise de mise à jour du document recherché.

ScrollDate

2- Une icône spécifiant l’extension du document (PPT, PDF, Excel…) ;

3- Le système de codification expliqué précédemment a été implémenté sur tous les documents du réseau. Il est donc utilisé dans l’outil pour référencer le document à l’aide d’un identifiant unique;

4- Le nom du fichier;

5- Le type du fichier (Procédure, Instruction…);

6- Le réseau du fichier (Qualité, R&D…);

7- La date de la dernière modification du document;

8- La version du document;

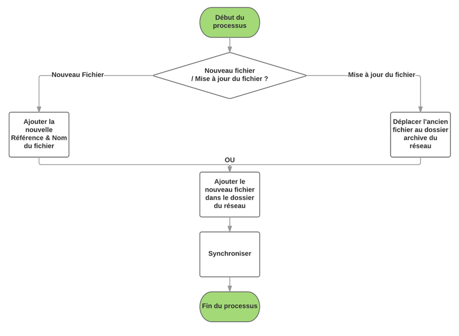
L’utilisation de l’outil reste en phase avec le besoin exprimé avec sa simplicité. En effet, pour ajouter un nouveau document à l’outil, il suffit à l’utilisateur de l’importer sur le dossier en ligne spécifique à son réseau, renseigner le nom du fichier ainsi que sa référence dans les champs appropriés et enfin actionner la fonction “synchroniser” qui s’occupe d’ajouter le document directement à l’interface d’affichage avec toutes les informations qui lui sont attribuées.

Un lien de téléchargement est directement généré sur l’outil et permet à l’utilisateur, s’il le souhaite, de télécharger le document à partir de l’outil. Une option de prévisualisation est aussi mise à disposition des utilisateurs et qui permet à l’acteur de voir le contenu du document voulu sans le télécharger. Tout cela se fait de façon automatique.

La figure suivante explique le principe d’utilisation de l’outil de centralisation des documents:


  DocProcessFig15
FIGURE 15 : PROCESSUS D'UTILISATION DE L'OUTIL [SOURCE : AUTEUR]

Pour standardiser les pratiques d’utilisation, un standard d’utilisation a été conçu pour expliquer l’exploitation de l’outil. Il inclut la procédure d’ajout et de mise à jour de standards.

Les différentes pistes d’amélioration étant détectées et appliquées durant ce chapitre, l’étape suivante se focalisera sur le déploiement des nouvelles pratiques et outils dans le réseau qualité. C’est une étape de transition critique dont l’enjeu majeur reste de garantir la bonne pratique des nouvelles instructions et l’usage correct de l’outil déployé.



 

retour sommaire

 

Chapitre 3 : Déploiement et bilan du projet

1      Mise en œuvre des solutions développées (Déployer)

 

Une fois l’analyse faite et les solutions ressorties, il est essentiel d’instaurer ces solutions (nouveaux standards, pratiques ou outils) et de les appliquer de façon concrète. C’est une étape qui est souvent marginalisée par rapport aux phases d’analyse, d’étude et de conception, cependant il ne faut pas oublier qu’elle est cruciale au projet. En effet, le déploiement est une étape fondamentale dans la garantie du bon fonctionnement du projet. Au-delà du volet technique, le côté humain, et notamment les acteurs qui doivent s’approprier un nouvel environnement de travail, est à prendre en considération.

Pour assurer le bon déploiement des solutions précédemment élaborées, il faut agir sur trois points essentiels:

a- Expliciter et expliquer la démarche: Pour une transition fluide entre les anciennes et nouvelles pratiques il est primordial de s’assurer de la bonne compréhension des acteurs concernés. Pour arriver à ce but, des actions ont été appliquées sur chaque axe d’amélioration:

 

   Activité du reporting :

   Mise à jour de la procédure standard d’élaboration du Quality Daily Report;

   Formation de l’équipe concernée par la génération du rapport.

   Capitalisation des données:

   Logigramme détaillé du nouveau mode de fonctionnement du traitement des LLC;

   Mise à jour du standard de création et gestion des LLC.

   Gestion documentaire:

   Création de document standard qui inclut la méthode de codification et l’exploitation de l’outil de centralisation des documents;

   Formation des acteurs concernés par la gestion du nouvel outil.


b- Être à l’écoute pour pouvoir réagir et adapter la méthode et les livrables. L’approche peut déstabiliser quand on la pratique pour la première fois. L’équipe peut avoir l’impression de ne pas savoir où l’on va. Avoir une posture d’accompagnement du changement dans toutes les phases du projet permet d’atténuer ce sentiment.

c- Appliquer, Impliquer et responsabiliser: Après la préparation du terrain pour la transition à venir (formation des acteurs, création/mise à jour des standards), vient la phase de mise en pratique des solutions développées.

Pour ce faire, une communication globale des impacts de ces changements aux acteurs concernés est essentielle mais n’est pas suffisante. En effet, la diffusion de l’information à elle seule ne permet pas de donner une visibilité sur le taux de déploiement du projet. Il est nécessaire d’avoir une vue transparente au niveau de la mise en œuvre des solutions, une vue globale allant du niveau groupe (Top Management) au niveau opérationnel (Sites de production). Pour ce faire, l’idée est de transmettre les changements au niveau opérationnel de l’organisme en exigeant un retour (prise de connaissance des changements de la part des acteurs concernés). Le transfert se fera sur deux phases:

Phase 1: Première communication au niveau des directeurs de pôles d’activités (cf : Chapitre 1: Présentation de l’organisme d’accueil);

Phase 2: Communication des directeurs de pôles d’activités vers les managers qualité des sites de leur périmètre (Niveau opérationnel).

                                                                                                       
            

   DeploymentFig16
 
  FIGURE 16 : PHASES DE DEPLOIEMENT [SOURCE : AUTEUR]
 

D’un autre coté et pour assurer la transparence et la traçabilité de l’information, il faut que le top management puisse avoir une visibilité sur l’état d’avancement du déploiement. C’est une nécessité à l’organisation qui lui permettra de savoir à quel niveau la mise en œuvre a été faite et ainsi garantir une communication à l’ensemble du réseau. Concrètement, un fichier tableur Google (Google Spreadsheet) a été conçu (Annexe 3) et transféré aux différents directeurs de pôle d’activité. Ces derniers feront de même vis à vis aux managers qualité des sites entrant dans leurs périmètres respectifs. L’objectif étant de garantir une vue macro au niveau du groupe (top management).

1      Bilan et perspectives

En déroulant la phase d’analyse de l’existant il a été possible de déterminer les pistes d’actions et d’amélioration. Ces actions ont permis, après l’étape de déploiement, d’avoir des résultats tangibles:


Actions

                               Résultats


Automatisation des fonctions et d’étapes de vérification des données du Daily Quality Report.
  • Occurrence des erreurs en baisse;
  • Possibilité de détection d’erreurs avant diffusion.

Amélioration du processus d’élaboration du Daily Quality Report.


Gain de temps de 50% (30 min contre 60 min à l’état initial)

Amélioration du processus de capitalisation (LLC).


Enlever le goulet d’étranglement du processus
Processus fluide


Amélioration du système de gestion documentaire.
  • Instaurer un système de codification;
  • Développer et déployer une interface de centralisation des documents du réseau.


Tableau 2: Bilan actions/resultats [source : auteur]


L’enseignement principal que l’on peut tirer de cette approche est que les phases de l’analyse de l’existant, d’écoute et de maîtrise du besoin sont vitales à toute procédure d’amélioration. Elles permettent de faire ressortir un vrai besoin qui, dans ce cas, était la précision des données consolidées et remontées au top management (décideur) pour en tirer des décisions. De ces besoins, des solutions innovantes font surface, et peuvent intéresser non seulement le département concerné mais plusieurs (voir la globalité) des départements du groupe.

C’est notamment le cas pour l’approche de codification et l’outil de centralisation des documents. Cet outil qui, déjà en cours de déploiement au sein du réseau qualité, a fait adhérer le département de la R&D vu son ergonomie et sa simplicité. Ensuite, la création d’un site dédié à la documentation qui se basera sur cet outil et qui regroupera tous les réseaux du groupe a été approuvée et est en cours d’élaboration.

La figure suivante décrit les perspectives du projet à court, moyen et long terme:

  PerspecFig17                 
  FIGURE 17 : PERSPECTIVES [SOURCE : AUTEUR]

retour sommaire

Conclusion

 

La réalisation de ce stage m’a permis de m’attaquer à une problématique vaste et partagée par tout organisme et cela dans tous les secteurs d’activité. Cette problématique s’attarde sur un point critique de l'organisation où s'entremêlent l’aspect cartésien et précis des données factuelles et l’aspect flou et influençable de la nature humaine du décideur.

Le déroulement de la méthodologie de ce projet a aidé à réduire le degré d’incertitude des données remontées au top management de l’organisation (décideur). La logique qui a mené ce projet était de garantir la fiabilité et  l'exactitude des données diffusées, pour bâtir une base saine et solide à la prise de décision factuelle.

Reste à faire, un suivi rigoureux du déploiement de l’ensemble des standards, pratiques et outil mis à disposition de l’organisme. Le bon sens de l’écoute et la maîtrise du besoin des acteurs est, et restera, le principal levier d’amélioration du projet.

Le défi étant de développer mes capacités et mes méthodes d’analyse, de synthèse et particulièrement mes aptitudes d’adaptation. D’un autre côté, j’ai eu l’occasion de mettre mes compétences de communication et sens du relationnel à l’épreuve, étant en contact direct avec les différents acteurs et responsables de l’organisation dans tous les recoins du monde. Un terrain glissant où le discours politique règne en maître.

Enfin, ce stage a démontré la capabilité d’une approche qualité à émerger des solutions et axes d’amélioration pertinents, sur tous les niveaux de l’organisation. Me permettant d'acquérir une vue globale des pratiques de la qualité en allant du niveau managérial au niveau opérationnel. Cette expérience vient confirmer mon projet professionnel et ma volonté à continuer à m’investir et m’épanouir dans ce domaine qui est le domaine de la qualité automobile. 




retour sommaire

 

références bibliographiques

[1]    « NF EN ISO 9000 - Systèmes de management de la qualité - Principes essentiels et vocabulaire ». [En ligne]. Disponible sur: http://www.boutique.afnor.org/norme/nf-en-iso-9000/systemes-de-management-de-la-qualite-principes-essentiels-et-vocabulaire/article/820535/fa171778. [Consulté le: 13-juin-2016].

 

[2]    « Communication de données — Wikipédia ». [En ligne]. Disponible sur: https://fr.wikipedia.org/wiki/Communication_de_donn%C3%A9es. [Consulté le: 13-juin-2016].

 

[3]    « Management du risque performant : Aide à l'intégration de l'ISO 31000 ». Bahaa Eddine OUALI, Odile ABY SALAMI, Dina EL HAOULI, Fatimata KONTE, Ones MANSOUR, Isabelle MOTTE. Université de Technologie de Compiègne, Master Qualité et Performance dans les Organisations (QPO) & Mastère Spécialisé Normalisation, Qualité, Certification, Essai (NQCE). Mémoire d'Intelligence Méthodologique du projet d'intégration, janvier 2016, www.utc.fr/master-qualite, puis "Travaux", "Qualité-Management", réf n°333.

 

[4]    « NF ISO 31000 : Norme management du risque - Afnor Editions ». [En ligne]. Disponible sur: http://www.boutique.afnor.org/norme/nf-iso-31000/management-du-risque-principes-et-lignes-directrices/article/755380/fa153460. [Consulté le: 13-juin-2016].

 

[5]    « FPH DD 35 DES HISTOIRES - 60DesHistoiresDesSavoirsEtDesHommes.pdf ». [En ligne]. Disponible sur: http://docs.eclm.fr/pdf_livre/60DesHistoiresDesSavoirsEtDesHommes.pdf. [Consulté le: 13-juin-2016].

 

[6]    « FD X50-171 - Système de management de la qualité - Indicateurs et tableaux de bord ». [En ligne]. Disponible sur: http://www.boutique.afnor.org/norme/fd-x50-171/systeme-de-management-de-la-qualite-indicateurs-et-tableaux-de-bord/article/761681/fa104076. [Consulté le: 16-juin-2016].

 

[7]    « Pour passer des données aux décisions : exemples pratiques de gestion factuelle – Étude de cas ». [En ligne]. Disponible sur: https://www.cpacanada.ca/fr/ressources-en-comptabilite-et-en-affaires/comptabilite-de-gestion/besoins-en-information-de-gestion-et-systemes-dinformation-de-gestion/publications/gestion-factuelle-une-serie-en-trois-volets/pour-passer-des-donnees-aux-decisions. [Consulté le: 13-juin-2016].

 

[8]    « Valeo dans le monde », valeo.com. [En ligne]. Disponible sur: http://www.valeo.com/le-groupe/valeo-dans-le-monde.html. [Consulté le: 13-juin-2016].

 

[9]    G. Farges, « Support de Cours QPO01 : Pilotage du Progrès et de la Performance ». 2016-2015.

 

[10]  C. Guillermo et G. Fernand, Herbert Simon’s Decision-Making Approach: Investigation of Cognitive Processes in Experts, © 2010 American Psychological Association., vol. 4, 14 vol. 2010.

 

[11]  J.-M. Picard, « Support de Cours FQ01 : Programmation Industrielle, Assurance Qualité, Maitrise Globale de l’Economie ». 2016.

 

[12]  M. Grundstein, « La Capitalisation des Connaissances de l’Entreprise, Système de production des connaissances. Actes du Colloque “L’Entreprise Apprenante et les sciences de la complexité”. », Université de Provence, Aix-en-Provence, 24 mai 1995.

 

[13]  « ISO 9001:2015 - Systèmes de management de la qualité - Exigences ». [En ligne]. Disponible sur: http://www.boutique.afnor.org/norme/iso-90012015/systemes-de-management-de-la-qualite-exigences/article/819347/xs022560. [Consulté le: 13-juin-2016].

[14]  MB2I, « Microsoft Word - Dossier GED.doc - ged-mb2i.pdf ». [En ligne]. Disponible sur: http://www.imetaux.net/cfao/documents/ged-mb2i.pdf. [Consulté le: 13-juin-2016].


retour sommaire


Annexes

Annexe 1 : Processus de Capitalisation (LLC) initial


AnxLLC1




Annexe 2 : Processus de Capitalisation (LLC) final


AnxLLC2


Annexe 3 : Standard de Déploiement



Anx3DeployPlan


retour sommaire