| Avertissement |
Si vous arrivez directement sur cette
page, sachez que ce travail est un rapport d'étudiants et
doit être pris comme tel. Il peut donc comporter des
imperfections ou des imprécisions que le lecteur doit
admettre et donc supporter. Il a été réalisé pendant la
période de formation et constitue avant-tout un travail de
compilation bibliographique, d'initiation et d'analyse sur
des thématiques associées aux concepts, méthodes, outils
et expériences sur les démarches qualité dans les
organisations. Nous ne faisons aucun usage commercial et
la duplication est libre. Si,
malgré nos précautions, vous avez des raisons de
contester ce droit d'usage, merci de nous en
faire part, nous nous efforcerons d'y apporter
une réponse rapide. L'objectif de la présentation
sur le Web est de permettre l'accès à l'information et
d'augmenter ainsi les échanges professionnels. En cas
d'usage du document, n'oubliez pas de le citer
comme source bibliographique. Bonne
lecture... |
Création d’un SMQ
conforme aux exigences de la norme ISO 9001 Pour assurer
la qualité des transformations PSA |
Driss ELHOSNI |
|
|
|
Au
terme de ce stage, Je tiens à remercier PSA Peugeot
Citroën, pour m’avoir accueilli en cette année de
formation qui m’a permit de découvrir, apprendre,
construire et de me passionner pour son secteur.
Merci pour la confiance et la Latitude qui m’ont été
accordées. Ils se sont révélés autant d’occasions de
profiter des conseils de chacun et de leur large ouverture
d’esprit.
• Je remercie M. Francis Higelin,
responsable du service qualité des transformations, pour
sa disponibilité et ses remarques pertinentes, empruntées
d’expérience.
• Je tiens à remercier particulièrement,
Mme. Anne WATTIEZ, qui m’a permit de découvrir de près les
enjeux de PSA Peugeot Citroën et en particulier du service
qualité des transformations. Ainsi que tout le personnel
de l’entité qualité à l’international pour leur soutien et
aussi pour leurs conseils précieux, et qui ont été pour
moi d’une grande utilité.
• Je remercie Toute l’équipe pédagogique
de l’université de technologie de Compiègne et les
intervenants professionnels responsables de la formation,
pour avoir assuré la partie théorique de celle-ci.
Au terme de la cinquième année,
ce stage a pour objet de mettre en œuvre les connaissances
requises pendant les années d’études, ainsi que de voir le
coté pratique pour concrétiser ces connaissances. Il a aussi
pour but d’aider l’étudiant à s’habituer avec la vie
quotidienne de l’entreprise.
Ce rapport présente ainsi
un récapitulatif de mon travail effectué lors de mon stage
au sein du centre technique PSA Peugeot Citroën de vélizy
plus précisément au service « qualité des transformations
».
Vu ma formation en
management de la qualité, et puisque je suis intéressé
par tout ce qui est système de management de la qualité.
J’ai choisi de traiter la création d’un système de
management de la qualité conforme aux exigences de la norme
ISO 9001 pour le service qualité des transformations comme
sujet de mon stage de fin de formation.
La première partie du
rapport qui porte sur la présentation générale du groupe
PSA, comporte sa définition, son historique, ses filiales
ainsi que sa mission.
La deuxième partie
s’intéresse aux taches que j’ai effectuées ainsi que ma
propre valeur ajouté pendant toute la période du stage.
Acteur automobile majeur en
Europe et dans le monde, PSA Peugeot Citroën est né de la
fusion en 1976 de Citroën SA et de Peugeot S.A puis de
l'acquisition des filiales européennes de Chrysler en 1978.
Créé en 1966, le holding
Peugeot SA détient 100 % des deux filiales automobiles.
Cependant, bien que les
deux marques soient regroupées dans une même direction, les
marques Peugeot et Citroën sont concurrentes commercialement
et :
Outre l'activité
automobile, PSA Peugeot-Citroën s'implique dans d'autres
domaines complémentaires :



Peugeot Motocycles, 4ème
constructeur européen et leader du 50 cm3 en France, a vendu
127000 unités dans le monde en 2010.
Ainsi, le groupe développe
depuis ces dernières années une véritable stratégie
mondiale.

Figure 1 : Le marché PSA à l’international [10]

Figure 2 : Les 4 grands axes de la stratégie du groupe [10]

Figure 3 : Les voitures decarbonnées [10]
Un coup d’avance sur les services
Le coup d’avance voulu par PSA dans le domaine des services s’articule autour de trois grands axes :
• Faire partie du top 3 dans les enquêtes de satisfaction client en Europe,
• Elargir l’offre de services financiers aux clients,
• Disposer d’un avantage compétitif dans les services de mobilité et de télématique.
Un coup d’avance sur le design
![]()
Un acteur global
D’ici 10 ans, la croissance du marché automobile viendra des marchés émergents, l’Asie en tête.
PSA Souhaite donc être un constructeur automobile global et international, de manière à figurer dans le « club » des meilleurs constructeurs mondiaux, mais aussi pour assurer son indépendance, ainsi que sa croissance et sa profitabilité.
Une efficacité opérationnelle
Devenir une référence en termes de rentabilité industrielle et être parmi les meilleurs constructeurs mondiaux faisant partie des objectifs de PSA, celui-ci vise l’excellence dans l’ensemble du groupe, c’est-a-dire en conception et en production, mais aussi dans le commerce au travers de son réseau propre, ainsi que les fonctions support.
Un développement responsable
PSA souhaite avoir un développement responsable, c’est-a-dire un développement en harmonie avec l’environnement et la société. Ceci passe par plusieurs exigences : insérer les collaborateurs dans un jeu collectif plus efficace, l’exigence du bien-être, de la santé et de la sécurité au travail, la cohésion sociale, l’éthique et de la citoyenneté au travail.
Le Centre Technique de Vélizy constitue l'un des quatre pôles français d'études et de recherches automobiles de PSA Peugeot Citroën, au même titre que les sites de Sochaux-Belchamp, La Garenne et Carrières-sous-Poissy.
Le Centre Technique rassemble les principales Directions chargées :
des activités amont véhicule (style, innovation, avant-projets),
du développement et de l’industrialisation des projets véhicules des Plates-formes 1 & 3,
des activités de Services et Pièces de rechange.
L’organisation s’articule autour de 4 pôles d’expertise technique : l’Architecture Physique et Fonctionnelle – la Caisse Habitable et Matériaux – les Systèmes Electricité Electronique – la Chaîne de Traction et Châssis.
Les métiers du Style, de l’Innovation, de l’Ingénierie Production, de la Conduite de Projet, des Coûts, de la Qualité et d’autres fonctions Supports, complètent le dispositif.
Le Centre dispose d’ateliers pour la préparation maquettes et implantations véhicules et de mini-lignes de ferrage et montage prototypes.
Plus d’une centaine de bancs et moyens d’essai physiques, numériques et de réalité virtuelle, permettent la réalisation de tests thermiques, d’endurance, de mesures acoustiques et vibrations, d’électricité électronique, ou encore de simulations routières,…
La direction qualité du groupe PSA Peugeot Citroën se compose de dix entités.

Figure 4 : Organigramme de la direction qualité [10]
Ces dix UET participent aux actions de promotion du progrès qualité. Elles travaillent en étroite collaboration afin d’assurer la fiabilité des produits à tous les niveaux.
Le service qualité des transformations fait partie de l’entité DQ/INTL et il a pour principales missions :
• Etablir les principes et règles qualité permettant de satisfaire les marchés internationaux et organiser le dispositif qualité de l’Entreprise étendue en fixant les objectifs d’améliorations, en validant les adaptations et en contrôlant leur mise en application
• Assurer le fonctionnement des interfaces qualité avec les Zones Chine, Amlat et Russie: Cibles, contenu projets, sous-traitance d’activités, répartition de responsabilités, actions correctrices, curatives et préventives
• Enrichir le savoir-faire Coopération de l’Entreprise du Retour d’expérience des partenariats actuels et intégrer les principes incontournables de la qualité PSA dans les contrats de partenariat et coopération
• Etablir une vision prospective des échanges de produit ou livrables projets envisageables entre les différentes zones d’activités, sur les périmètres de conception, production et commercialisation
• Garantir que la politique Qualité, ses exigences et les standards sont correctement déclinées et respectées au sein du Groupe et chez les transformateurs
• Mesurer et analyser la situation qualité des véhicules transformés, rendre compte au directeur qualité Groupe des résultats obtenus, risques identifiés et traitements engagés
• Déterminer les modes de fonctionnement qualité des directions concernées pour responsabiliser les acteurs des transformations sur la qualité en clientèle.
Le SMQ structure le déploiement de la Politique Qualité selon 3 niveaux
• stratégique, avec l’expression des exigences en matière de Qualité,
• tactique, avec les référentiels décrivant les processus et dispositifs qualité nécessaires au respect des exigences qualité,
• opérationnel, avec la définition des standards permettant aux équipes sur le terrain de réaliser leurs activités conformément aux processus et dispositifs définis.
Figure 5 : Pyramide documentaire PSA [1]
Niveau 1 : Exigences
Premier niveau de déclinaison de la Politique qualité, les exigences qualité sont des principes incontournables impactant un ou plusieurs domaines d’activité, indispensables à l’atteinte des objectifs qualité et garantissant la satisfaction des clients.
Une liste d’une dizaine d’exigences qualité est établie dans chaque domaine d’animation du SMQ.
Dans le cadre de la globalisation du Groupe et afin de renforcer notre maîtrise de la qualité dans « l’entreprise étendue », notamment pour les activités externalisées, une liste complémentaire d’une dizaine d’exigences qualité transversales est définie. Ces exigences s’appliquent à tous les acteurs de l’entreprise étendue quel que soit leur domaine d’appartenance et notamment dans le cadre des coopérations et partenariats industriels.
Niveau 2 : Processus et dispositifs qualité
Un processus est un ensemble d’activités successives et/ou interdépendantes produisant un service ou un produit à partir de données d’entrée. La formalisation des processus constitue le référentiel de fonctionnement de l’entreprise étendue.
Les dispositifs qualité, sont des modes de fonctionnement ou processus ou activités, dont la mise en œuvre est nécessaire pour respecter tout ou partie des exigences qualité.
Les processus et les dispositifs qualité sont cohérents entre eux et répondent aux principes du LEAN *.
A ces dispositifs sont notamment associées des méthodes. Une méthode est une démarche organisée de façon logique pour réaliser une suite d’activités destinées à obtenir un résultat pré-défini.
*Le Lean, est un ensemble de techniques, méthodes et organisation, reposant sur le facteur humain, qui vise à l’élimination de toutes les activités sans valeur ajoutée. Autrement dit, c’est une chasse généralisée à la diminution des coûts et une recherche permanente de l’excellence.
Niveau 3 : Standards opérationnels
Intégré dans l’activité quotidienne sur le terrain, un standard opérationnel est un mode opératoire établi par ou avec les acteurs du terrain décrivant la meilleure manière de réaliser une activité d’un processus ou d’un dispositif qualité de façon répétitive.
Management visuel :
Le management visuel consiste à utiliser des signaux, des symboles ou des codes couleurs pour rendre immédiatement compréhensible une information sur des tableaux, utilisés pour manager, un groupe ou une équipe.
Les codes couleurs permettent aussi d’évaluer les processus pour connaître leur niveau de maturité, et d’établir les plans d’actions pour viser l’efficience.
Figure 6 : Niveaux de maturité [6]
Mais le management visuel ne se limite pas à l’affichage des indicateurs d’un projet. Son premier objectif est de permettre de voir immédiatement si une situation est normale ou anormale, qu’elle concerne des machines, des pièces, des stocks, des données.
L’objectif du management visuel peut être résumé dans les 6 points suivants :• Rendre simple et visuel tout ce qui peut l’être (processus, données, flux…).
• Faciliter la compréhension d’une situation par tous, de la même façon.
• Distinguer une situation normale d’une situation anormale.
• Résoudre des problèmes.
• Construire et animer l’Obeya* de son équipe.
* Obeya : signifie en Japonais “grande salle”, grande au sens d’importante.
Mon projet fut orienté vers la création d’un SMQ conforme aux exigences de la norme ISO 9001 pour le service qualité des transformations.
Et ceci car le service qualité des transformations vient de voir le jour en Mars 2011, et jusqu’à la date de mon arrivée en stage il ne disposait toujours pas d’un système de management de la qualité conforme aux exigences de la norme ISO 9001.
De plus avant mon arrivée la personne chargée de mettre en œuvre et de maintenir à jour le système de management de la qualité ne pouvait assurer la complète prise en charge de l’ensemble du système documentaire.
Mon objectif fut donc Triple :
1. Bien comprendre la structure du système de management de la qualité du groupe.
2. Bien comprendre les missions, les processus, et les activités du service qualité des transformations.
3. Créer un SMQ conforme aux exigences de la norme ISO 9001 tout en prenant en compte les documents préexistants.


Figure 8 : Planification dynamique stratégique [11]
Figure 9 : Diagramme en arbre [11]

Figure 10: Diagramme GANTT [11]
La mise en œuvre du plan d’actions a débuté par la création d’une cartographie qui regroupe l’ensemble des processus de la qualité des transformations.
Cette cartographie qui a été créée grâce à une étude des différentes missions du service qualité des transformations, m’a permis d’une part de bien comprendre l’organisation du service et d’autre part d’avoir une vision claire sur la structure du système documentaire à créer.
En effet avant mon arrivée il n’existait aucune cartographie permettant de présenter tous les processus de la qualité des transformations PSA Peugeot Citroën. De plus ce document permet de classer les processus par catégorie :
o Processus de pilotage
Processus 1
Processus 2
o Processus opérationnels
Processus 3
......
Processus 8
o Processus support
Processus 9
Cette cartographie (Figure 12) a été élaborée de façon à ce qu’elle soit conforme à la cartographie proposée par la norme ISO 9001 (Figure 11) :

Figure 11 : Comparaison de la cartographie ISO 9001 avec la
cartographie qualité des transformations [11]


La cartographie des
processus (Figure 13) a pour donnée d’entrée les exigences
des clients qu’elle vise à satisfaire pour avoir en donnée
de sortie la satisfaction des clients.
Pour bien illustrer cette étape, prenons un exemple concret
:
Un projet de transformation a été réalisé en Angleterre,
pour transformer des véhicules Peugeot Boxer en ambulance
(Figure 14).
Figure 14 : Ambulance du
SAMU anglais [10]
Pour satisfaire les attentes du
SAMU anglais il fallait équiper le véhicule avec tous les
équipements nécessaires (équipements médicaux, placards,
gyrophares ….)
Le service qualité des
transformations a constaté la présence d’un grand nombre
d’incidents graves sur ces véhicules, remontés par les
garages Peugeot en Angleterre.
Après avoir bien étudié la
cause de ces incidents, il est apparu qu’ils sont dus à un
surpoids causé par la transformation.
Suite à l’animation de ce
problème en réunion d’incidents graves, PSA (en accord avec
Fiat : concepteur et constructeur de ce véhicule) a
décidé de mettre en place des suspensions renforcées pour ce
projet et de rattraper toutes les ambulances transformées
pour les équiper avec ces suspensions de façon à éviter la
réapparition de ce type d’incident.
Une description succincte des activités du processus,
o cette
étape consiste à lister les activités principales du
processus, permettant de transformer les éléments d’entrée
en éléments de sortie.
Les éléments d'entrée,
o Il
s’agit de toutes les données nécessaires pour pouvoir
réaliser les activités du processus.
Le ou les fournisseur(s) du
processus,
o Pour
chaque élément d’entrée il faut définir son où ses processus
fournisseur(s).
Exemple :
| Fournisseurs |
Données d’entrée |
| Processus 1 |
Donnée d’entrée 1 |
| Processus 2 Processus 3 |
Donnée
d’entrée 2 |
Les éléments de sortie,
o Les
éléments de sortie sont les livrables produits par les
différentes activités du processus.
Le ou les client(s) du processus,
o Pour
chaque élément de sortie (livrable du processus) il faut
définir son processus client.
Exemple :
| Données de sortie |
Clients |
| Données de sortie 1 |
Processus 1 |
| Données de sortie 2 |
Processus
2 Processus 3 |
Figure 16 : Les processus clients [11]
La désignation des supports et
principaux moyens techniques nécessaire pour la réalisation du
processus :
Exemple :
o
Equipements informatique et télécommunication
o Base de
données
o Zones
d’affichage
o salles
de réunion
o …
Compétences et ressources humaines,
Exemple :
o Personnel ayant une bonne connaissance des composants des produits
o Personnel formé aux démarches et outils Qualité
o …
Les documents de référence
Exemple :
o Politique qualité
o Manuel Qualité
o Directive : « … »
o Procédure: « … »
o …
La procédure PSA Peugeot
Citroën permet de décrire de façon plus détaillée l’ensemble
des activités du processus.
Les principales parties de
la procédure sont :
1. L’objet :
L’objet a pour rôle de
décrire de facon générale le contexte et la finalité du
processus.
2. Domaine d’application :
Cette étape permet de
préciser le périmètre et les parties prenantes de la
procédure.
3. Documents de référence :
Les documents associés sont
listées avec leurs références pour faciliter leur recherche.
Exemple :
| 01276_09_00288 |
Exigences Qualité pour les transformations véhicules post Unités Terminales |
4. Définitions et acronymes
Exemple
:
| DQ/INTL/TFRM |
Direction Qualité à l’International et des Transformations post Usine |
| UT |
Unités Terminales |
| DSP |
Direction Services et Piéces |
5. Logigramme du processus
Le logigramme présente les
activités du processus dans leur ordre chronologique, avec
tous les cas possibles.
Exemple :


Figure 18 : Logigramme du processus « création du système
documentaire »
6.
Description des activités
Cette étape permet de
décrire les activités présentées dans le logigramme.
Exemple :
| N° |
Description des activités |
| 1 |
Description de l’activité 1 |
| 2 |
Description de l’activité 2 |
| n |
Description de l’activité n |
Figure
19 : Description des activités [11]
7. Indicateurs du processus
Les indicateurs du
processus, sont des objectifs fixées qui permettent en
faisant la comparaison avec les résultats obtenus de juger
de la performance et de la maturité du processus.
Exemple : « Fixer un
objectif de délai pour la réalisation de chaque projet de
transformation »
Fiche de processus "X" voir
annexe X
Dans le cas du « processus
1 » une réunion hebdomadaire est organisée avec tous les
acteurs intéressés, afin de compléter et valider les
livrables du processus.
Vu que la réunion présente
une activité très importante dans le « processus 1 », un
standard a été créé afin de pouvoir décrire cette étape avec
plus de détails.
Le standard contient les
mêmes chapitres présentés dans la procédure, cependant il
permet de décrire de manière très opérationnelle et plus
détaillée les activités du processus.
Exemple : description de l’étape « Créer l’agenda de la
réunion »
« Le service DQ/INTL/TFRM
crée et maintient à jour une synthèse des dossiers de
transformations Post UT, ce qui permet de suivre l’état
d’avancement de chaque projet.
En se basant sur ce
document et en fonction de l’urgence, de la disponibilité
des informations et de l’importance de chaque projet un
agenda doit être créé pour préciser :
| Nom du
projet |
Durée (min) | Heure |
| projet 1 |
xxmin | xxhxx |
| projet 2 |
xxmin | xxhxx |
| projet n |
xxmin | xxhxx |
Figure 20 : Agenda de la réunion [11]
5.4.5 Création
du manuel qualité
Le manuel qualité permet de
décrire l’organisation du SMQ du service qualité des
transformations.
Il comporte quatre
principales parties :
La
politique qualité
La
cartographie des processus
Les fiches de description des processus
Le
chainage du système documentaire
5.4.6
Validation et Capitalisation du système documentaire:
DocInfo est un outil commun
de GED qui permet d’assurer la traçabilité des documents.
Dans le cadre de mon sujet
de stage, l’outil DocInfo m’a permis de :
Valider le système documentaire
Capitaliser et partager le système documentaire
L’outil DocInfo permet de
classer les documents selon les :
Communautés : qui sont les
différents services du groupe PSA
Domaines : Catégories des documents (communication,
référentiels … etc.)
Figure 21 : Domaines DocInfo [10]
a) Capitalisation du système documentaire
Une fois le système
documentaire a été créé, il a été capitalisé et partagé avec
toutes les parties intéressées grasse à l’outil DocInfo.
Cet outil permet d’assurer
la traçabilité des documents en précisant les informations
suivantes :

Figure 22 : Capitalisation des documents sur DocInfo [10]
b) Validation du système documentaire
Afin de valider le système
documentaire, des réunions ont été organisées avec toutes
les parties intéressées, pour avoir leur accord sur toutes
les activités réalisées par le service qualité des
transformations.
Les réunions qui ont été
organisées à ce propos, étaient d’une grande utilité car
elles ont permis d’apporter des améliorations importantes
aux processus du service qualité des transformations.

Figure 23 : Réunions pour la validation du SMQ [10]
Par la suite un circuit de validation a été lancé sur
DocInfo pour chacun des documents.
Le circuit de validation
d’un document permet de le faire approuver par toutes les
parties intéréssées, afin d'obtenir un document conforme aux
attentes de chacune d'entre elles.

Figure
24 : Circuit de validation sur DocInfo [10]
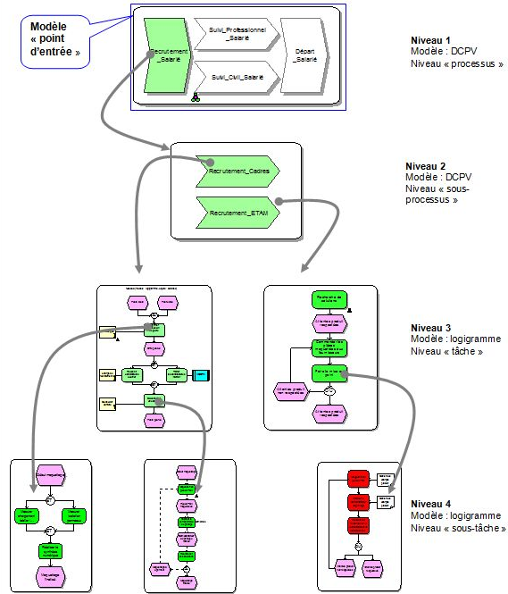
ARIS est un outil qui
permet de décrire les modes de fonctionnement (ex :
processus) dans un langage accessible à de non
informaticiens.
Les organisations métier
sont souvent à l’origine de ces besoins de modélisation ; il
s’agit alors d’assurer la maîtrise des modes de
fonctionnement, pour améliorer leur efficacité, leur
cohérence et leur transversalité.
La modélisation des
processus métier se justifie également dans un contexte de
projet SI (création ou refonte d’applications
informatiques), pour analyser et formaliser les besoins
métier.

L’outil ARIS a été utilisé
car il permet d’une part de faire le chainage entre les
différents documents du SMQ des transformations, et d’autre
part de rendre le SMQ plus accessible, facilement
compréhensible et mieux organisé.
ARIS permet de modéliser
les processus métier sur 4 niveaux :
Figure 25 : Les 4 niveaux de modélisation [10]
Ce stage a été l'occasion de mettre en application et de
valider les connaissances acquises au long de mon cursus à
l’Université de Technologie de Compiègne.
En particulier, le Management de Projet que j’ai mis en
pratique de façon directe.
Le projet que je me suis vu confier m’a permis
d’observer des applications concrètes de la Qualité, et de
structurer mon travail afin d'en suivre l'avancement pas à
pas et de n’omettre aucun détail.
Bien que ce projet ait été réalisé au sein du service
qualité des transformations, il m’a permis de travailler en
collaboration avec tous les corps de métiers, des ingénieurs
et techniciens qualité, des chefs d’entité ou des
responsables méthodes.
Sur le plan humain, ce stage effectué dans un univers
nouveau, au sein d'une équipe conviviale, restera une
expérience enrichissante.
Le bilan de mon stage est très positif. En effet la période
passée au sein du service qualité des transformations a
façonné ma vision des problèmes. Désormais leur approche et
leur résolution obéissent à une procédure, sont sujets à une
planification et donnent lieu à une analyse prenant en
compte toutes les variables du problème.
De ce stage j’ai tiré un enseignement, la qualité ne peut
pas être limitée seulement à la création des standards à
respecter, mais elle est plutôt une condition sine qua non à
la pérennité pour une entreprise. PSA est une entreprise où
la qualité fait partie des principes de sa culture.
Ce stage m’a permis de prendre confiance en moi et d’être
plus sûr de mes résultats et de mes choix, cela s’est
concrétisé par de nombreuses prises de décisions
professionnelles qui ont abouti à un résultat. Ce résultat
qui est la réalisation de l’ensemble des missions qui m’ont
été confiées tout au long de la période de stage ainsi que
l’accomplissement total de mon projet. Les objectifs fixés
au début du projet ont été atteints dans les délais.
Ce stage m’a conforté dans mon choix professionnel qui est
de devenir un responsable qualité.
Documents internes PSA :
o
[1] Directive: Exigences Qualité
pour les transformations véhicules post Unités Terminales
(Dernier accès le 06/05/2012)
o
[2] Procédure: Transformation post
UT véhicules au tarif constructeur (Dernier accès le
06/05/2012)
o
[3] Procédure: Transformation post
UT véhicules au tarif constructeur (Dernier accès le
06/05/2012)
Intranet :
o
[4] Le manuel qualité de la
production (Consulté le 25/04/2012)
o [5] La politique qualité PSA
(Consulté le 22/04/2012)
Webographie :
o [6] Le groupe PSA:
http://www.psa-peugeot-citroen.com/fr/ (Consulté le
27/02/2012)
o [7] Norme ISO 9001
version 2008:
http://sagaweb.afnor.org/sagapdf/FA145966-FR-1465112.pdf
(Consulté le 04/03/2012)
o [8] Outil
d'autodiagnostic sur la mise en application du fascicule
de documentation FDX 50-819: www.utc.fr/master-qualite ,
puis "Travaux" "Qualité-Management". (Consulté le
13/05/2012)
o [9] normes automobiles
: http://normes.inetpsa.com/normes/ (Consulté le
21/04/2012)
o [10] Intranet PSA:
http://portail.inetpsa.com/ (Dernier accès le 16/05/2012)
o [11] ELHOSNI
Driss, Création d’un système de management de la qualité conforme
aux exigences de la norme ISO 9001 pour le service qualité des
transformations PSA, Stage professionnel de fin d’études,
MASTER
Management de la Qualité (MQ-M2), UTC, 2011-2012 [En ligne].
Disponible sur l’internet : www.utc.fr Ref n° 224
o [12] ADECHIAN
Gisèle, CHOLELE Alfredo, COMAN Andra, DROUCHE Leila, SIEMBIDA
Floriane, Outil d'autodiagnostic pour une "Qualité Rentable" :
Mise en synergie du Lean Management et l'ISO 9001 (FDX50-819),
Projet
d'Intégration, MASTER Management de la Qualité (MQ-M2), UTC,
2011-2012 [En ligne]. Disponible sur l’internet : www.utc.fr Ref
n° 204
o [13] Exigences particulières pour l’application de l’ISO 9001 :
2000 http://andrex.chez-alice.fr/exemple1.htm (Consulté le
29/05/2012)
NOTE DE
CLARIFICATION
Création d’un SMQ conforme
aux exigences de la norme ISO 9001 Pour le service qualité
des transformations PSA PEUGEOT CITROEN
1. CONTEXTE
Le service qualité des
transformations PSA a été créé en Mars 2011 dans le but de
maitriser la diversité des transformations, et de mettre en
place un processus robuste de management de la qualité des
transformations non pilotées par la Direction des Programmes
induisant des risques qualité et problèmes de pièces de
rechange et garantie.
Mon projet fut orienté vers
la création d’un SMQ conforme aux exigences de la norme ISO
9001 pour le service qualité des transformations.
Et ceci car le service
qualité des transformations, jusqu’à la date de mon arrivée
en stage il ne disposait toujours pas d’un système de
management de la qualité conforme aux exigences de la norme
ISO 9001.
2. DONNEES D’ENTREE
• Politique qualité
• Directive: Exigences
Qualité pour les transformations véhicules post Unités
Terminales
• Procédure: Transformation
post UT véhicules au tarif constructeur
• Norme ISO 9001
3. PRODUIT DU PROJET
• Système documentaire
(Cartographie du processus, Procédure, Standards, Manuel
qualité)
• Rapport de projet
(papier, html)
• Posters A0,
4. OBJECTIFS
• Créer un SMQ conforme aux
exigences de l’ISO 9001 pour maitriser la qualité des
transformations PSA Peugeot Citroën.
• Délai du projet :
6 mois, du 20 Février au 20
Aout 2012
• Dates clés :
Jalon 1 le 02Mars,
Jalon 2 le 9Mars, Jalon 3 le 23Mars,
Jalon 4 le 06Avril, Jalon 5 le 20Avril, Jalon 6 le 23
Mai.
5. ACTEURS DU PROJET
• Tuteur du projet :
Francis HIGELIN
• Suiveur du projet :
Gilbert FARGES
• Maitre d’ouvrage : Le
service qualité des transformations PSA
• Maitre d’œuvre : Driss
ELHOSNI
• Collaborateur : Anne
WATTIEZ
6. CONSEQUENCES ATTENDUES
• Mise en pratique des
connaissances acquises dans le cadre du master sur le SMQ.
• Mise en pratique des
capacités de gestion de projet, de travail en équipe
et de
communication.
7. CONTRAINTES DU PROJET
• Réglementation
• Confidentialité
• Respect des délais et des
jalons
• Organisation des réunions